רבים חושבים, ובצדק, כי תרגום מאמרים מאנגלית לעברית בעזרת גוגל טרנסלייט (גוגל תרגום) זו משימה מייגעת ומפרכת. קודם כל אם רוצים לתרגם מאמר שלם – יש בעיה עם מגבלת המילים. צריך כל פעם להעתיק חלק מהמאמר לתיבת התרגום, להעתיק את התרגום למקום אחר בשביל לפנות את התיבה, להעתיק את החלק הבא, וחוזר חלילה. עם מאמרים ארוכים זה כשלעצמו יכול להיות מעייף.
הסיבוך הרציני הוא כשרוצים לתרגם מאמרים מקובץ PDF: אז יכולות להתרחש כל מיני תופעות מוזרות. לפעמים ההעתקה של הטקסט נעשית בלי רווחים מילים, או עם רווחים מיותרים בין אותיות; לפעמים סדר המילים מתהפך – בקיצור בלגן שלם, שלא מאפשר שימוש נורמלי בגוגל טרנזלייט.
אבל חברה חדשנית ומובילה כמו גוגל לרוב משתדלת להתייחס לבעיות כאלה, ולכן היא הוציאה פיצ'ר חדש ושימושי: תרגום קבצי PDF, בלי צורך להעתיק ולהדביק אפילו פעם אחת. כאן נסביר לכם צעד צעד איך לתרגם לעברית מאמר באנגלית מקובץ PDF, שזה פתרון נחמד, אבל רק במקרים מסויימים.
תרגום מאמר מקובץ PDF בעזרת גוגל טרנזלייט
קודם כל נכנס ל-google translate. חשוב לשים לב שאתם ממש באתר ולא בוויג'ט שמופיע בתוצאות חיפוש, שם אין את הפונקציה הזו, כי הוא מעין גרסה מצומצמת.
בשביל שתבינו על מה מדובר תסתכלו בצילומסך שכאן למטה: אם כתבתם translate (או תרגום) בגוגל, רוב הסיכויים שיופיע לכם הכלי שמסומן כאן בתמונה במלבן אדום. אתם צריכים ללחוץ על התוצאה הראשונה מתחתיו, זו המסומנת בחץ ירוק.

עכשיו כשאתם באתר הנכון, שנראה כך, לחצו על "מסמכים"

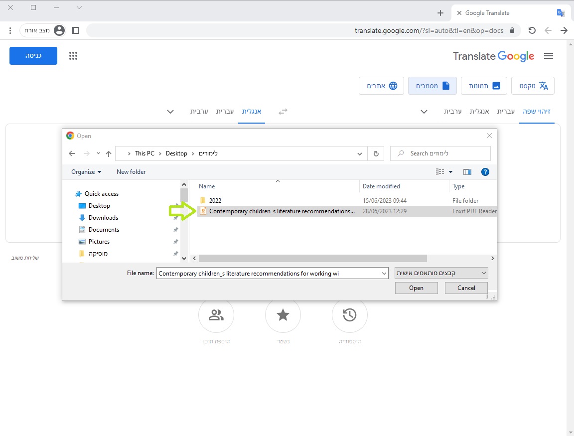
ואז בחרו "עברית" ולחצו על "עיון במחשב"

בחרו את קובץ הPDF שתרצו. (לצורך הדוגמא הורדנו מאמר רנדומלי מאתר אקדמגי'ק Academagic.co.il שיש בו מאגר גדול ומגוון של מאמרים אקדמיים חינם בגישה חופשית להורדה.)

אחרי שהמאמר על, לחצו על "תרגום"

צריך להמתין כמה רגעים בסבלנות , ואז ללחוץ על כפתור "להורדת התרגום" כשהוא מופיע.

כעת פתחו את קובץ התרגום (יופיע בתחתית החלון של הדפדפן, ובתיקיה שאליה הורדתם את הקובץ), ותראו שקיבלתם קובץ PDF בעברית. כמו שאמרנו בהתחלה, זה נחמד ועובד טוב בחלק מהמקרים, אבל לא תמיד.
במקרה בדוגמא הזאת התרגום לא עבד טוב – תכף תראו למה.
קודם כל הכותרת יצאה משובשת: "עכשווי ספרות ספרות עכשווית לילדים המלצות לעבודה המלצות עבודה לעבודה עם ילדים בגיל ההתגרשות" (קצת מזכיר כותרות של פריטים בעלי אקספרס, לא?)

אבל גרוע מכך: גללנו למטה וגילינו שכמעט ואי אפשר לקרוא את הטקסט, כי השורות עולות זו על זו!

אז כמו שאמרנו, יש גם קבצים שבהם זה עובד יחסית סבבה מבחינה טכנית – בעיקר קבצים שמראש מסודרים בצורה שיותר דומה לקובץ וורד, בלי הרבה עיצוב ובלי חלוקה לעמודות. אבל גם כשזה עובד טכנית, הרמה הלשונית של התרגום האוטומטי מאנגלית לעברית היא עדיין נמוכה ולא מספקת, ואין תחליף לתרגום אנושי מקצועי ומנוסה.
צריכים תרגום מאמר? פשוט שלחו את המאמר שאתם רוצים לתרגם למייל translation@ezraacademit.co.il או מלאו את הטופס הבא:
